Юбилейный местный электровоз 3ЭС5К-300 "Ермак" со сборным поездом и приветливой бригадой следует на ст.Артём-1.Входной один зелёный. Ему навстречу следу...
Круглый павильон для бассейна ALUTEN Elite A-06 в исполнении ALUTEN Individual (https://aluten.ru/customers/individual) монтируется нашей профессиональн...
Прохождение игры Uncharted. Всем приятного просмотра!!!
Ставьте лайки, подписывайтесь, рассказывайте друзьям и обязательно комментируйте!
Вам не трудно,...
Короткий отзыв владельца после чип-тюнинга двигателя ВАЗ 2114.
Телефон для контакта: 8 985 179 8582
Работаем в Московской области, г. Электросталь.
Ост...
Рецепт кокосового субстрата на сайте во вкладке БЛОГ
Отличной, здоровой вам рассады и больших урожаев!
?Посмотреть ассортимент на сайте
?сайте http://mi...
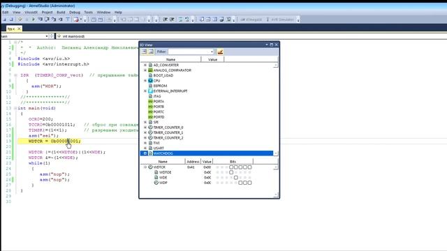
Микроконтроллеры для начинающих в программе atmel studio. Тема видео урока: сторожевой таймер в микроконтроллере atmega 16.
Все для программирования - h...
Ролики для зиговочной машины RAS немецкого производства.
Эти зиговочные ролики могут подойти и к другим зиговкам.
На видео можно посмотреть предназначен...